EMMC File ManagerEMMC File Manager на РусскомNewsHow to BuySupport
EFM v1.17 (and higher) requirements:
- You must have z3x EasyJtag
- If you have box v1 firmware version should be v1.62 or higher
- If you have box v2 firmware version should be v2.29 or higher
- You must have z3x jtag activated card
Features available without EFM Licence:
- EXT2, EXT3, EXT4, FAT12, FAT16, FAT32, exFAT file systems support. SELinux/XATTR support for EXT4 file system.
- Recovery of gesture-based lock key from the /data partition or from the gesture.key file for Android-Based platform
- Recovery of the important user information such as Contacts, Calls logs, SMS to VCF/TXT/HTML format for Android-Based platform
- Store selected image files and folders to HDD
- Skip files that was previously read during repeated save to the selected directory
- Read error handling/recovery for damaged sectors
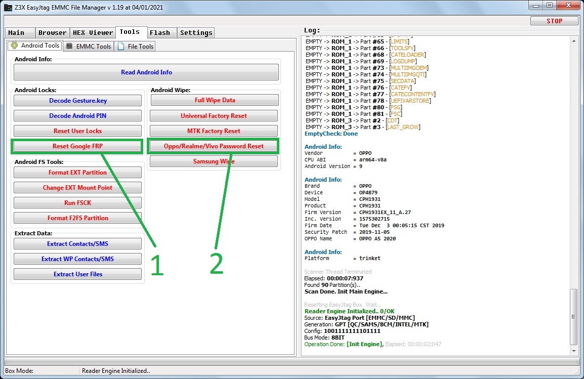
- Reset user locks without dta loss for Android-Based platform
- Selected partition management such as Read, Write, Erase, Format, Low-Level format
- Format selected partition or complete area to EXT2/3/4
- Detect encryption type for the encrypted UserData partiotion for Android-Based platform with FDE (Full Disk Encryption), extract Mkey and Salt for the future bruteforce attack with the third party software - for advanced users only
- Hex-View representation for the selected partition or full image/source (EMMC/Dump/Disk)
- Fast file view
- View File/Folder/SymLink properties
- Extended operations with EMMC memory partitions. Get information about EMMC memory via Easy Jtag/Easy Plus
- Make operations via Easy Jtag Box, Easy Jtag Plus Box, Mass Storage (USB Reader/KET/E-Mate/MOORC), QLM 9006, Dump (FullFlash) memory - full or partial image
- Get information about partitions from GPT, MBR, PMT, BCT, low-level file system scan - search for the EXT4 file system for the source image with the erased or unknown partition
- Restore/extract Hash and Salt to break Android Password (Crack Android PIN Code)
- View partition general information
- Get information about the device for Android-Based platform
- Fast jump to required folder via Hot Link or via address bar
- Pack and unpack for Sparse firmware image
- Terminate any time consumption operation at any stage
Features available with EFM Licence:
- At the moment licence has no time limits, yearly subscription/renew is not required
- NTFS file system operations supported
- Recovery/repair (FSCK) of the damaged EXT2/3/4 partition structure
- Restore information from the store.vol file - Contacts and Calls logs to VCF/TXT/HTML format for Windows Phone-Based platform
- Restore information from te popular messengers databases such as WhatsApp and Viber, restore Contacts, Calls logs, SMS to VCF/TXT/HTML format for Android-Based platform
- Restore/extract Notes from the Samsung devices - see software page Tools / Extract Samsung Memo
- Restore/extract Notes from the Notepad++ application - see software page Tools / Extract Contacts/SMS
- Restore/extract Notes from the GreenDield application - see software page Tools / Extract Contacts/SMS
- Write to file system: create, delete, rename folders, create, delete files
- Change attributes for files, folders and SymLink for EXT3, EXT4, FAT12, FAT16, FAT32, exFAT file systems
- Create/Change (as well as mass aceate/change) of SELinux/XATTR for files/folders (EXT4)
- Modify (as well as mass operation) UID/GID for selected files/folders (EXT4)
- Create SymLinks for EXT2, EXT3, EXT4 file systems
- Change partition mount point
- Bypass Xiaomi Qualcomm Autorization in some cases. NOTE: Xiaomi Redmi 7 is not supported yet

























Telegram @z3xefmE-Mail info@emmc-fm.com